83
捐赠指南
/html/colcol15627index.html
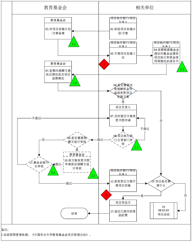
项目管理流程
/html/colcol15687index.html
首 页
|
关于我们
基金会简介
理事长致辞
组织结构
基金会章程
规章制度
联系我们
|
新闻动态
新闻动态
通知公告
信息披露
图片新闻
|
执行项目
学校发展
学院学科发展
学生发展
教师发展
校园建设
科学研究
|
筹款项目
基础建设
学科建设
教师发展
学生发展
文化体育
校友项目
校庆筹款
|
捐赠方法
在线捐赠
银行转账
邮局汇款
现金实物
|
捐赠鸣谢
鸣谢办法
捐赠名单
受益人风采
|
捐赠指南
|
下载专区
首页
/
捐赠指南
/
项目管理流程
项目管理流程
捐赠指南
捐赠立项流程
项目管理流程
捐赠免税政策